
- 介绍
- 截图
exagear模拟器是一款非常好用且功能非常强大的游戏模拟器。支持各种单机游戏和街机游戏,如魔兽争霸、三国战纪、合金弹头、红警等多种类型的游戏,用户只需要将软件配置好即可随时随地享受游戏。软件完全免费开源,所有工具和设置均可支持用户手动调试!感兴趣的小伙伴快来下载exagear模拟器吧~

软件特色
1、丰富的游戏选项,您可以在这里选择多种游戏类型,感受不同的游戏乐趣,探索丰富的游戏模式;
2、还可以体验手机游戏的乐趣,尝试模拟手机游戏的乐趣,感受手机游戏的热情,重温当时玩电脑游戏的兴趣;
3、操作模式简单,可以享受更多游戏。通过解包安装教程和体验,您只需单击一下即可下载并安装游戏。
exagear模拟器使用方法
在本站下载exagear模拟器apk安装包和本站提供的bass.so文件压缩包。

解压edfix23数据包

把bass.so文件复制或者移动到手机根目录。
根目录位置:储存管理→手机储存→bass.so(不要任何文件夹

安装exagear模拟器并打开

看到此提示后退出模拟器

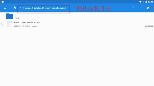
把数据包main.31.com.eltechs.ed.obb移动或者复制到Android→obb→com.eltechs.ed文件夹。
注意:是 com.eltechs.ed文件夹

注意:
普通版obb数据包名字是main.30.com.eltechs.ed.obb

打开模拟器(解压时不要点击屏幕,误点的话点击空白地方就行

启动后点击左上角三横(桌面两字左边

点击环境管理

如果玩3d游戏就点击右上角+号添加一个环境(如果玩mugen或者2d游戏可无视这步

选择一个环境管理点击左边的三点选择设置

设置好游戏对应的分辨率和颜色(设置好后按左上角←退出

点击设置好的环境右边三点选择启动

第一次启动会显示这个(不用管

把游戏放到ExaGear文件夹里(游戏记得解压
:如果没有ExaGear文件夹就自己创建一个
如果游戏不显示把ExaGear文件夹全部大写改成EXAGEAR,如果是其它版本模拟器也可以试试把游戏放Download文件夹。

模拟器里进入D盘找到游戏(如游戏是模拟器打开后才放进去,那就随便进入一个文件夹后退回d盘就会显示该游戏)。

找到游戏的开始exe文件进入游戏(可以愉快玩耍了)。

软件说明
【超多】2万多款经典游戏,数千款汉化精品,全部验证可玩!
【超全】街机、掌机、家用机等18款经典游戏主机!
【超简单】下载安装一键完成,游戏和主机分类一目了然!
【超快速】免费高速下载,支持多任务多线程同时下载!

软件支持
兼容写入:
支持写入三种ET,CRV5声音补丁功能,解决部分游戏运行爆音;
支持写入ET和CRV5模拟器DX补丁功能,解决部分游戏运行需要加载DX8、0插件骗过系统的DX检测;
支持写入ED模拟器OpenGl补丁,可运行一些不可思议的游戏(例如大富翁6);
支持修改ET模拟器桌面解析度(内部分辨率),解决部分游戏运行显示不全的问题(三国志9)。
操作简单:
支持虚拟按钮,在手机上流畅地玩电脑游戏
软件的操作界面比较简洁明了,上手难度不大,操作简单;
丰富的游戏:
支持许多经典的电脑游戏,让你下载、安装和玩。
该版本的分辨率、语言环境和操作模式在主界面的环境管理中进行了修改,请你自己探索一下。
将游戏发送到模拟器桌面的方法是:
在环境管理中启动一个环境,在里面的文件管理器中找到exe文件,用鼠标右键点击,然后在右键菜单中选择创建链接。
软件主要支持一些经典的PC端游戏,并且画质无损;
软件对手机的内存需求较大,玩家需要注意自己手机的内存。
目前预先配置的游戏有:
· Heroes of Might and Magic 3 (推荐使用Helium控制方式)。
· Disciples 2 (推荐使用Helium控制方式)。
· Civilization 3 (推荐使用Cuprum控制方式)。
· Panzer General 2 (推荐使用Helium控制方式)。
测试并适应的游戏列表将会继续增加。

exagear模拟器各版本的区别
注:如无特殊需要安装其中一版就可以
1、官方有ExaGear Strategies、ExaGear Rpg和ExaGear - Windows Emulator三个版本 (ExaGear Strategies简称ES版,ExaGear - Windows Emulator简称ED版,ExaGear Rpg和ES版相差不大)。
2、ES版有单侧边虚拟键,操作比较方便,体积小(加数据包50兆左右),不过内核版本比较低。
3、ET版和CRV5版是基于官方ES版的修改版,都加入了修复中文乱码补丁。
①CRV5版由恶魔程序猿修改,内核基本就是EX版,加入更多操作模式(大概12种) ,在设置里加入直接改内部分辨率选项。
②ET版可以和其他版本共存,只修改了一种常用的双排按键操作模式,内核(数据包)做了些修改,可以玩帝国时代2,要塞HD版更流畅,但是玩仙剑和轩辕剑3暴力摩托会出错。
4、ED版是官方为谷歌笔记本(Chromebook)做的版本,只支持安卓5.1以上系统,内核新(Wine2.0或者3.0),体积较大,不过没有虚拟按键,手机操作不方便,可以玩三国志12,GAL游戏画面更好,不过有些游戏爆音。(注:ED3.0.1以后的版本官方加入很多种操作模式,有虚拟按键)
5、还有个EX版,这个是ET版的改版,加入了一些电脑原版DX(DirectX)文件,可以过一些游戏的DirectX检测的,基本只是过检测,性能没什么提升,模拟器本身是支持DirectX的,只是不支持D3D。
- 应用截图
推荐排行
精选排行
-
1
-
2
-
3
-
4
-
5
-
6
-
7
-
8
-
9
-
10





































